软件介绍
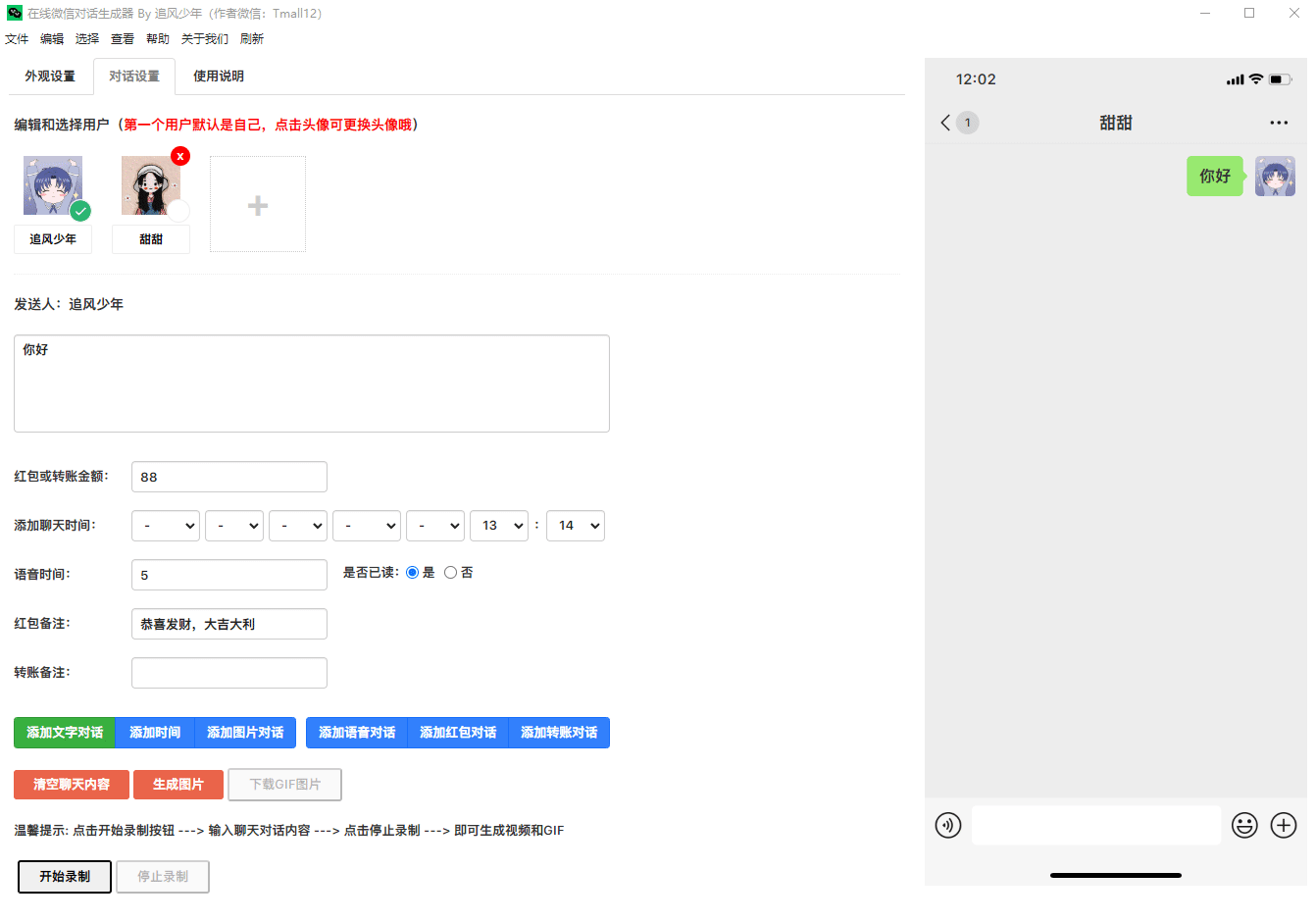
本文分享的微信聊天生成器为开源软件,软件作者为 追风少年 @gitee(点击链接可跳转至开源项目)。它可以完美模拟微信聊天界面,可以添加不同用户角色进行对话,支持发送文字、语音、图片、红包、转账等。可以将聊天记录一键生成导出为图片、长截图、动态图片和视频等。
功能(使用)说明
- 软件为 Portable 开源便携版,免费无广告;
- 支持最大程度的自定义,如修改模拟聊天对话双方显示名称、头像、时间、聊天框标题等等;
- 支持多项常用聊天功能,文字、语音、图片、红包、转账等;
- 支持导出为图片、GIF 动图或视频。
- 备注:实乃装杯尬聊不二神器。
软件截图
P1. 在线微信聊天生成器 -Portable 开源便携版软件使用示例
© 由 PureTool 纯净工具站 提供
© 由 PureTool 纯净工具站 提供
软件下载
正文完
